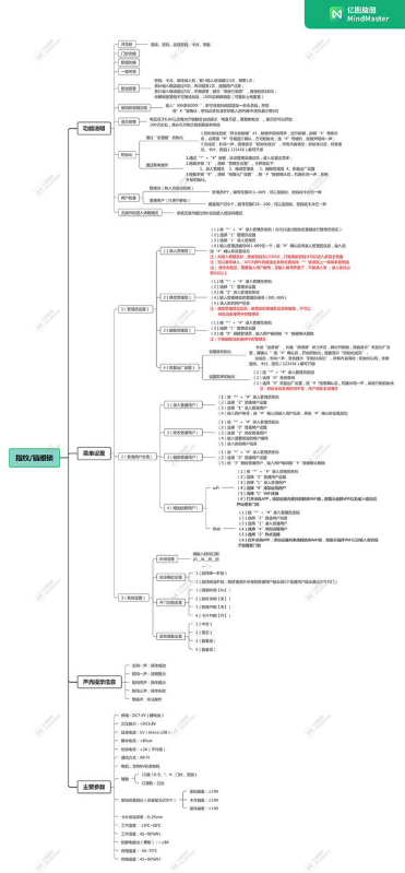
书刊名称:全自动人脸识别可视猫眼智能门锁使用说明书
发布作者:LOVYA
发布时间:2022-11-17
阅读次数:2051
书刊简介:全自动智能门锁使用说明书(人脸猫眼版)
其他信息:《全自动人脸识别可视猫眼智能门锁使用说明书》电子宣传画册作品由LOVYA于2022-11-17制作并发布于FLBOOK电子杂志制作平台。FLBOOK是一款HTML5电子杂志、电子书刊、电子画册制作平台,使用FLBOOK可以快速制作和发布电子书刊作品。
紧急按钮电子版说...
门窗开关传感器电...
家用可燃气体探测...
麦乐克 智慧燃气...
麦乐克 智慧居住...
红外人体移动传感...
全自动人脸识别可...
LOVYA智能门...
《智慧消防手册》
智能安防礼盒套装...
全自动可视猫眼智...
全自动人脸识别智...
独立式光电感烟火...
全自动指纹识别智...
水浸传感器电子版...
温湿度传感器电子...
闲倚集 - 任宇...